What is the Hardware and Software available for Cisco Nexus-MDS Lab?

What is the Hardware and Software available for Cisco Nexus-MDS Lab?

Hardware and Software

  •      Cisco NX-OS v8.x on Nexus 7000 switches
  • Cisco NX-OS v7.x on Nexus 5000 switches
  • Cisco MDS v8.x on MDS switches
  • 1 X Nexus 7706 with Sup2E and F3 Module
  • 2 X Nexus 5672UP
  • 2 X Nexus 2348
  • 1 X MDS 9250i
  • 2 X UCS C220M3
  • 1 X 3750
  • 1 X Dual-Attached FC Storage




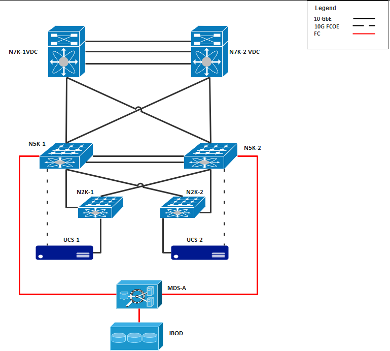
Lab Physical Topology